
驚異的な発展を続けるAI技術に対して、「なんだかよくわからない」という印象を持つ人は決して少なくはありませんが、AIをよく知る人でさえ同じ考えに至るようです。AIに関する教育的デジタルコンテンツを制作するWelch Labsが「現代のAIを理解している者は誰もいない」と冒頭で述べる衝撃的な動画を発信していました。
⇧ まぁ、完全に理解できているなら、「幻覚(ハルシネーション)」の問題を解決するための「アプローチ」が実現できるのかどうかも分かるはずだものな...
そもそも、完全に理解できているのなら、各々の「組織」が「モデル」の改良を続けるのにも効率的な「アプローチ」を取るはずでしな...
何と言うか、
バタフライ効果(バタフライこうか、英: butterfly effect)は、力学系の状態にわずかな変化を与えると、そのわずかな変化が無かった場合とは、その後の系の状態が大きく異なってしまうという現象。カオス理論で扱うカオス運動の予測困難性、初期値鋭敏性を意味する標語的、寓意的な表現である。
気象学者のエドワード・ローレンツによる、「蝶がはばたく程度の非常に小さな撹乱でも遠くの場所の気象に影響を与えるか?」という問い掛けと、もしそれが正しければ、観測誤差を無くすことができない限り、正確な長期予測は根本的に困難になる、という数値予報の研究から出てきた提言に由来する。
⇧ 上記にあるように、「AI」が「学習」の際に、どのような「意思決定」をしているかが「ファジー」である以上、「ブラックボックス」な部分は拡大していくだけだと思いますけどね...
MySQL WorkbenchでZabbixで利用しているMySQLのER図をリバースエンジニアリングで生成する
ネットの情報を漁っていたところ、
⇧ 先輩方が「ER図」を作成・公開して下さっているのだが、「テーブル」の数が少ない時代のものっぽいのと(それでも、134個あるのだが...)、意外に「ER図」を作成・公開している様子が無いので、「テーブル」の数が203個に増えた状態の「ER図」を作成することにした。
⇧ 上記サイト様を参考に、既存の「データベース」を「リバースエンジニアリング」する形で「ER図」を作成する。
環境は、
⇧ 上記の記事の時に構築していたものを利用する。
ちなみに、「MySQL Workbench」は遠い昔にインストールしていたものを利用します。
事前に、対象の「MySQL」が稼働している「仮想マシン」は起動しておく。
「MySQL Workbench」を起動し、以下の「Create ERR Model from Database」を選択する。

対象の「MySQL」に対する接続情報を入力し、「Next」ボタン押下。後は、適宜、必要な情報を入力していく。「VirtualBox」の「仮想マシン」なので「ホストオンリーアダプター」の「IPアドレス」を「Hostname」に設定する。

で、デフォルトで出力される「ER図」は、「エンティティ」同士が重なってしまっている部分が多いので、「Ctrl + A」で「エンティティ」を全選択した状態で、「Arrange」>「Autolayout」を選択する。

完全には解消できないので、ある程度、手動で重なっている部分を修正する。
その後、無料版の「はてなブログ」は「SVG」ファイルのアップロードに対応していないので、「PNG」で出力する。

最早、「テーブル」の数が多過ぎるのと、「グループ」分けされていないこともあって、「ER図」が役に立たない...

一応、「テーブル」の総数を確認しておく。
SELECT * FROM information_schema.TABLES WHERE TABLE_SCHEMA = 'zabbix' AND TABLE_TYPE = 'BASE TABLE';

TABLE_CATALOG TABLE_SCHEMA TABLE_NAME TABLE_TYPE ENGINE VERSION ROW_FORMAT TABLE_ROWS AVG_ROW_LENGTH DATA_LENGTH MAX_DATA_LENGTH INDEX_LENGTH DATA_FREE AUTO_INCREMENT CREATE_TIME UPDATE_TIME CHECK_TIME TABLE_COLLATION CHECKSUM CREATE_OPTIONS TABLE_COMMENT def zabbix acknowledges BASE TABLE InnoDB 10 Dynamic 0 0 16384 0 49152 0 NULL 2026-01-03 11:20:16 NULL NULL utf8mb4_bin NULL def zabbix actions BASE TABLE InnoDB 10 Dynamic 5 3276 16384 0 32768 0 NULL 2026-01-03 11:19:21 NULL NULL utf8mb4_bin NULL def zabbix alerts BASE TABLE InnoDB 10 Dynamic 0 0 16384 0 131072 0 NULL 2026-01-03 11:20:15 NULL NULL utf8mb4_bin NULL def zabbix auditlog BASE TABLE InnoDB 10 Dynamic 94 1568 147456 0 81920 0 NULL 2026-01-03 11:19:31 NULL NULL utf8mb4_bin NULL def zabbix autoreg_host BASE TABLE InnoDB 10 Dynamic 0 0 16384 0 32768 0 NULL 2026-01-03 11:20:16 NULL NULL utf8mb4_bin NULL def zabbix changelog BASE TABLE InnoDB 10 Dynamic 263 186 49152 0 16384 0 98628 2026-01-03 11:19:44 NULL NULL utf8mb4_bin NULL def zabbix conditions BASE TABLE InnoDB 10 Dynamic 6 2730 16384 0 16384 0 NULL 2026-01-03 11:20:01 NULL NULL utf8mb4_bin NULL def zabbix config BASE TABLE InnoDB 10 Dynamic 0 0 16384 0 81920 0 NULL 2026-01-03 11:20:02 NULL NULL utf8mb4_bin NULL def zabbix config_autoreg_tls BASE TABLE InnoDB 10 Dynamic 0 0 16384 0 0 0 NULL 2026-01-03 11:19:40 NULL NULL utf8mb4_bin NULL def zabbix connector BASE TABLE InnoDB 10 Dynamic 0 0 16384 0 0 0 NULL 2026-01-03 11:19:45 NULL NULL utf8mb4_bin NULL def zabbix connector_tag BASE TABLE InnoDB 10 Dynamic 0 0 16384 0 16384 0 NULL 2026-01-03 11:20:44 NULL NULL utf8mb4_bin NULL def zabbix corr_condition BASE TABLE InnoDB 10 Dynamic 0 0 16384 0 16384 0 NULL 2026-01-03 11:20:23 NULL NULL utf8mb4_bin NULL def zabbix corr_condition_group BASE TABLE InnoDB 10 Dynamic 0 0 16384 0 16384 0 NULL 2026-01-03 11:20:23 NULL NULL utf8mb4_bin NULL def zabbix corr_condition_tag BASE TABLE InnoDB 10 Dynamic 0 0 16384 0 0 0 NULL 2026-01-03 11:20:23 NULL NULL utf8mb4_bin NULL def zabbix corr_condition_tagpair BASE TABLE InnoDB 10 Dynamic 0 0 16384 0 0 0 NULL 2026-01-03 11:20:23 NULL NULL utf8mb4_bin NULL def zabbix corr_condition_tagvalue BASE TABLE InnoDB 10 Dynamic 0 0 16384 0 0 0 NULL 2026-01-03 11:20:23 NULL NULL utf8mb4_bin NULL def zabbix corr_operation BASE TABLE InnoDB 10 Dynamic 0 0 16384 0 16384 0 NULL 2026-01-03 11:20:24 NULL NULL utf8mb4_bin NULL def zabbix correlation BASE TABLE InnoDB 10 Dynamic 0 0 16384 0 0 0 NULL 2026-01-03 11:19:35 NULL NULL utf8mb4_bin NULL def zabbix dashboard BASE TABLE InnoDB 10 Dynamic 355 184 65536 0 81920 0 NULL 2026-01-03 11:20:26 NULL NULL utf8mb4_bin NULL def zabbix dashboard_page BASE TABLE InnoDB 10 Dynamic 573 114 65536 0 16384 0 NULL 2026-01-03 11:20:27 NULL NULL utf8mb4_bin NULL def zabbix dashboard_user BASE TABLE InnoDB 10 Dynamic 0 0 16384 0 32768 0 NULL 2026-01-03 11:20:27 NULL NULL utf8mb4_bin NULL def zabbix dashboard_usrgrp BASE TABLE InnoDB 10 Dynamic 0 0 16384 0 32768 0 NULL 2026-01-03 11:20:27 NULL NULL utf8mb4_bin NULL def zabbix dbversion BASE TABLE InnoDB 10 Dynamic 0 0 16384 0 0 0 NULL 2026-01-03 11:19:46 NULL NULL utf8mb4_bin NULL def zabbix dchecks BASE TABLE InnoDB 10 Dynamic 0 0 16384 0 16384 0 NULL 2026-01-03 11:19:51 NULL NULL utf8mb4_bin NULL def zabbix dhosts BASE TABLE InnoDB 10 Dynamic 0 0 16384 0 16384 0 NULL 2026-01-03 11:20:17 NULL NULL utf8mb4_bin NULL def zabbix drules BASE TABLE InnoDB 10 Dynamic 0 0 16384 0 32768 0 NULL 2026-01-03 11:19:51 NULL NULL utf8mb4_bin NULL def zabbix dservices BASE TABLE InnoDB 10 Dynamic 0 0 16384 0 32768 0 NULL 2026-01-03 11:20:17 NULL NULL utf8mb4_bin NULL def zabbix escalations BASE TABLE InnoDB 10 Dynamic 0 0 16384 0 0 0 NULL 2026-01-03 11:19:33 NULL NULL utf8mb4_bin NULL def zabbix event_recovery BASE TABLE InnoDB 10 Dynamic 0 0 16384 0 32768 0 NULL 2026-01-03 11:20:22 NULL NULL utf8mb4_bin NULL def zabbix event_suppress BASE TABLE InnoDB 10 Dynamic 0 0 16384 0 65536 0 NULL 2026-01-03 11:20:31 NULL NULL utf8mb4_bin NULL def zabbix event_symptom BASE TABLE InnoDB 10 Dynamic 0 0 16384 0 16384 0 NULL 2026-01-03 11:20:16 NULL NULL utf8mb4_bin NULL def zabbix event_tag BASE TABLE InnoDB 10 Dynamic 0 0 16384 0 16384 0 NULL 2026-01-03 11:20:21 NULL NULL utf8mb4_bin NULL def zabbix events BASE TABLE InnoDB 10 Dynamic 0 0 16384 0 0 0 NULL 2026-01-03 11:19:31 NULL NULL utf8mb4_bin NULL def zabbix expressions BASE TABLE InnoDB 10 Dynamic 10 1638 16384 0 16384 0 NULL 2026-01-03 11:20:13 NULL NULL utf8mb4_bin NULL def zabbix functions BASE TABLE InnoDB 10 Dynamic 10527 150 1589248 0 1998848 0 NULL 2026-01-03 11:20:04 NULL NULL utf8mb4_bin NULL def zabbix globalmacro BASE TABLE InnoDB 10 Dynamic 0 0 16384 0 0 0 NULL 2026-01-03 11:19:25 NULL NULL utf8mb4_bin NULL def zabbix globalvars BASE TABLE InnoDB 10 Dynamic 0 0 16384 0 0 0 NULL 2026-01-03 11:19:33 NULL NULL utf8mb4_bin NULL def zabbix graph_discovery BASE TABLE InnoDB 10 Dynamic 8 2048 16384 0 16384 0 NULL 2026-01-03 11:20:17 NULL NULL utf8mb4_bin NULL def zabbix graph_theme BASE TABLE InnoDB 10 Dynamic 4 4096 16384 0 16384 0 NULL 2026-01-03 11:19:25 NULL NULL utf8mb4_bin NULL def zabbix graphs BASE TABLE InnoDB 10 Dynamic 1940 228 442368 0 589824 0 NULL 2026-01-03 11:20:04 NULL NULL utf8mb4_bin NULL def zabbix graphs_items BASE TABLE InnoDB 10 Dynamic 4910 83 409600 0 425984 0 NULL 2026-01-03 11:20:05 NULL NULL utf8mb4_bin NULL def zabbix group_discovery BASE TABLE InnoDB 10 Dynamic 0 0 16384 0 32768 0 NULL 2026-01-03 11:19:51 NULL NULL utf8mb4_bin NULL def zabbix group_prototype BASE TABLE InnoDB 10 Dynamic 71 230 16384 0 49152 0 NULL 2026-01-03 11:19:50 NULL NULL utf8mb4_bin NULL def zabbix ha_node BASE TABLE InnoDB 10 Dynamic 1 16384 16384 0 32768 0 NULL 2026-01-03 11:19:43 NULL NULL utf8mb4_bin NULL def zabbix hgset BASE TABLE InnoDB 10 Dynamic 13 1260 16384 0 16384 0 NULL 2026-01-03 11:19:17 NULL NULL utf8mb4_bin NULL def zabbix hgset_group BASE TABLE InnoDB 10 Dynamic 15 1092 16384 0 16384 0 NULL 2026-01-03 11:19:49 NULL NULL utf8mb4_bin NULL def zabbix history BASE TABLE InnoDB 10 Dynamic 5880 55 327680 0 0 0 NULL 2026-01-03 11:19:29 NULL NULL utf8mb4_bin NULL def zabbix history_bin BASE TABLE InnoDB 10 Dynamic 0 0 16384 0 0 0 NULL 2026-01-03 11:19:30 NULL NULL utf8mb4_bin NULL def zabbix history_log BASE TABLE InnoDB 10 Dynamic 0 0 16384 0 0 0 NULL 2026-01-03 11:19:30 NULL NULL utf8mb4_bin NULL def zabbix history_str BASE TABLE InnoDB 10 Dynamic 8 2048 16384 0 0 0 NULL 2026-01-03 11:19:30 NULL NULL utf8mb4_bin NULL def zabbix history_text BASE TABLE InnoDB 10 Dynamic 67 978 65536 0 0 0 NULL 2026-01-03 11:19:30 NULL NULL utf8mb4_bin NULL def zabbix history_uint BASE TABLE InnoDB 10 Dynamic 2009 97 196608 0 0 0 NULL 2026-01-03 11:19:30 NULL NULL utf8mb4_bin NULL def zabbix host_discovery BASE TABLE InnoDB 10 Dynamic 50 327 16384 0 32768 0 NULL 2026-01-03 11:20:18 NULL NULL utf8mb4_bin NULL def zabbix host_hgset BASE TABLE InnoDB 10 Dynamic 355 46 16384 0 16384 0 NULL 2026-01-03 11:19:50 NULL NULL utf8mb4_bin NULL def zabbix host_inventory BASE TABLE InnoDB 10 Dynamic 3 5461 16384 0 0 0 NULL 2026-01-03 11:20:17 NULL NULL utf8mb4_bin NULL def zabbix host_proxy BASE TABLE InnoDB 10 Dynamic 0 0 16384 0 49152 0 NULL 2026-01-03 11:20:44 NULL NULL utf8mb4_bin NULL def zabbix host_rtdata BASE TABLE InnoDB 10 Dynamic 0 0 16384 0 0 0 NULL 2026-01-03 11:20:41 NULL NULL utf8mb4_bin NULL def zabbix host_tag BASE TABLE InnoDB 10 Dynamic 1108 88 98304 0 49152 0 NULL 2026-01-03 11:20:32 NULL NULL utf8mb4_bin NULL def zabbix hostmacro BASE TABLE InnoDB 10 Dynamic 6384 248 1589248 0 1589248 0 NULL 2026-01-03 11:20:05 NULL NULL utf8mb4_bin NULL def zabbix hosts BASE TABLE InnoDB 10 Dynamic 385 893 344064 0 180224 0 NULL 2026-01-03 11:19:49 NULL NULL utf8mb4_bin NULL def zabbix hosts_groups BASE TABLE InnoDB 10 Dynamic 361 136 49152 0 32768 0 NULL 2026-01-03 11:20:05 NULL NULL utf8mb4_bin NULL def zabbix hosts_templates BASE TABLE InnoDB 10 Dynamic 46 356 16384 0 32768 0 NULL 2026-01-03 11:20:06 NULL NULL utf8mb4_bin NULL def zabbix housekeeper BASE TABLE InnoDB 10 Dynamic 0 0 16384 0 0 0 NULL 2026-01-03 11:19:33 NULL NULL utf8mb4_bin NULL def zabbix hstgrp BASE TABLE InnoDB 10 Dynamic 19 862 16384 0 32768 0 NULL 2026-01-03 11:19:18 NULL NULL utf8mb4_bin NULL def zabbix httpstep BASE TABLE InnoDB 10 Dynamic 0 0 16384 0 16384 0 NULL 2026-01-03 11:19:52 NULL NULL utf8mb4_bin NULL def zabbix httpstep_field BASE TABLE InnoDB 10 Dynamic 0 0 16384 0 16384 0 NULL 2026-01-03 11:20:26 NULL NULL utf8mb4_bin NULL def zabbix httpstepitem BASE TABLE InnoDB 10 Dynamic 0 0 16384 0 32768 0 NULL 2026-01-03 11:19:54 NULL NULL utf8mb4_bin NULL def zabbix httptest BASE TABLE InnoDB 10 Dynamic 0 0 16384 0 65536 0 NULL 2026-01-03 11:19:52 NULL NULL utf8mb4_bin NULL def zabbix httptest_field BASE TABLE InnoDB 10 Dynamic 0 0 16384 0 16384 0 NULL 2026-01-03 11:20:26 NULL NULL utf8mb4_bin NULL def zabbix httptest_tag BASE TABLE InnoDB 10 Dynamic 0 0 16384 0 16384 0 NULL 2026-01-03 11:20:37 NULL NULL utf8mb4_bin NULL def zabbix httptestitem BASE TABLE InnoDB 10 Dynamic 0 0 16384 0 32768 0 NULL 2026-01-03 11:19:55 NULL NULL utf8mb4_bin NULL def zabbix icon_map BASE TABLE InnoDB 10 Dynamic 0 0 16384 0 32768 0 NULL 2026-01-03 11:20:08 NULL NULL utf8mb4_bin NULL def zabbix icon_mapping BASE TABLE InnoDB 10 Dynamic 0 0 16384 0 32768 0 NULL 2026-01-03 11:20:08 NULL NULL utf8mb4_bin NULL def zabbix ids BASE TABLE InnoDB 10 Dynamic 11 1489 16384 0 0 0 NULL 2026-01-03 11:19:29 NULL NULL utf8mb4_bin NULL def zabbix images BASE TABLE InnoDB 10 Dynamic 142 18576 2637824 0 16384 0 NULL 2026-01-03 11:19:33 NULL NULL utf8mb4_bin NULL def zabbix interface BASE TABLE InnoDB 10 Dynamic 26 630 16384 0 49152 0 NULL 2026-01-03 11:19:52 NULL NULL utf8mb4_bin NULL def zabbix interface_discovery BASE TABLE InnoDB 10 Dynamic 0 0 16384 0 16384 0 NULL 2026-01-03 11:20:19 NULL NULL utf8mb4_bin NULL def zabbix interface_snmp BASE TABLE InnoDB 10 Dynamic 0 0 16384 0 0 0 NULL 2026-01-03 11:20:32 NULL NULL utf8mb4_bin NULL def zabbix item_condition BASE TABLE InnoDB 10 Dynamic 3153 98 311296 0 147456 0 NULL 2026-01-03 11:20:20 NULL NULL utf8mb4_bin NULL def zabbix item_discovery BASE TABLE InnoDB 10 Dynamic 7425 214 1589248 0 573440 0 NULL 2026-01-03 11:20:18 NULL NULL utf8mb4_bin NULL def zabbix item_parameter BASE TABLE InnoDB 10 Dynamic 1482 88 131072 0 81920 0 NULL 2026-01-03 11:20:35 NULL NULL utf8mb4_bin NULL def zabbix item_preproc BASE TABLE InnoDB 10 Dynamic 23302 113 2637824 0 1589248 0 NULL 2026-01-03 11:20:24 NULL NULL utf8mb4_bin NULL def zabbix item_rtdata BASE TABLE InnoDB 10 Dynamic 161 101 16384 0 0 0 NULL 2026-01-03 11:20:20 NULL NULL utf8mb4_bin NULL def zabbix item_rtname BASE TABLE InnoDB 10 Dynamic 155 105 16384 0 0 0 NULL 2026-01-03 11:20:20 NULL NULL utf8mb4_bin NULL def zabbix item_tag BASE TABLE InnoDB 10 Dynamic 28315 93 2637824 0 1589248 0 NULL 2026-01-03 11:20:36 NULL NULL utf8mb4_bin NULL def zabbix items BASE TABLE InnoDB 10 Dynamic 17480 870 15220736 0 10305536 0 NULL 2026-01-03 11:19:54 NULL NULL utf8mb4_bin NULL def zabbix lld_macro_path BASE TABLE InnoDB 10 Dynamic 983 100 98304 0 81920 0 NULL 2026-01-03 11:20:32 NULL NULL utf8mb4_bin NULL def zabbix lld_override BASE TABLE InnoDB 10 Dynamic 173 94 16384 0 16384 0 NULL 2026-01-03 11:20:32 NULL NULL utf8mb4_bin NULL def zabbix lld_override_condition BASE TABLE InnoDB 10 Dynamic 173 94 16384 0 16384 0 NULL 2026-01-03 11:20:33 NULL NULL utf8mb4_bin NULL def zabbix lld_override_opdiscover BASE TABLE InnoDB 10 Dynamic 158 103 16384 0 0 0 NULL 2026-01-03 11:20:33 NULL NULL utf8mb4_bin NULL def zabbix lld_override_operation BASE TABLE InnoDB 10 Dynamic 189 86 16384 0 16384 0 NULL 2026-01-03 11:20:33 NULL NULL utf8mb4_bin NULL def zabbix lld_override_ophistory BASE TABLE InnoDB 10 Dynamic 0 0 16384 0 0 0 NULL 2026-01-03 11:20:33 NULL NULL utf8mb4_bin NULL def zabbix lld_override_opinventory BASE TABLE InnoDB 10 Dynamic 0 0 16384 0 0 0 NULL 2026-01-03 11:20:35 NULL NULL utf8mb4_bin NULL def zabbix lld_override_opperiod BASE TABLE InnoDB 10 Dynamic 0 0 16384 0 0 0 NULL 2026-01-03 11:20:33 NULL NULL utf8mb4_bin NULL def zabbix lld_override_opseverity BASE TABLE InnoDB 10 Dynamic 6 2730 16384 0 0 0 NULL 2026-01-03 11:20:34 NULL NULL utf8mb4_bin NULL def zabbix lld_override_opstatus BASE TABLE InnoDB 10 Dynamic 16 1024 16384 0 0 0 NULL 2026-01-03 11:20:33 NULL NULL utf8mb4_bin NULL def zabbix lld_override_optag BASE TABLE InnoDB 10 Dynamic 13 1260 16384 0 16384 0 NULL 2026-01-03 11:20:34 NULL NULL utf8mb4_bin NULL def zabbix lld_override_optemplate BASE TABLE InnoDB 10 Dynamic 15 1092 16384 0 32768 0 NULL 2026-01-03 11:20:34 NULL NULL utf8mb4_bin NULL def zabbix lld_override_optrends BASE TABLE InnoDB 10 Dynamic 0 0 16384 0 0 0 NULL 2026-01-03 11:20:34 NULL NULL utf8mb4_bin NULL def zabbix maintenance_tag BASE TABLE InnoDB 10 Dynamic 0 0 16384 0 16384 0 NULL 2026-01-03 11:20:32 NULL NULL utf8mb4_bin NULL def zabbix maintenances BASE TABLE InnoDB 10 Dynamic 0 0 16384 0 0 0 NULL 2026-01-03 11:19:17 NULL NULL utf8mb4_bin NULL def zabbix maintenances_groups BASE TABLE InnoDB 10 Dynamic 0 0 16384 0 32768 0 NULL 2026-01-03 11:20:13 NULL NULL utf8mb4_bin NULL def zabbix maintenances_hosts BASE TABLE InnoDB 10 Dynamic 0 0 16384 0 32768 0 NULL 2026-01-03 11:20:13 NULL NULL utf8mb4_bin NULL def zabbix maintenances_windows BASE TABLE InnoDB 10 Dynamic 0 0 16384 0 32768 0 NULL 2026-01-03 11:20:13 NULL NULL utf8mb4_bin NULL def zabbix media BASE TABLE InnoDB 10 Dynamic 0 0 16384 0 49152 0 NULL 2026-01-03 11:20:06 NULL NULL utf8mb4_bin NULL def zabbix media_type BASE TABLE InnoDB 10 Dynamic 31 51266 1589248 0 16384 0 NULL 2026-01-03 11:19:20 NULL NULL utf8mb4_bin NULL def zabbix media_type_message BASE TABLE InnoDB 10 Dynamic 252 455 114688 0 16384 0 NULL 2026-01-03 11:19:55 NULL NULL utf8mb4_bin NULL def zabbix media_type_param BASE TABLE InnoDB 10 Dynamic 647 126 81920 0 16384 0 NULL 2026-01-03 11:19:55 NULL NULL utf8mb4_bin NULL def zabbix mfa BASE TABLE InnoDB 10 Dynamic 0 0 16384 0 0 0 NULL 2026-01-03 11:19:46 NULL NULL utf8mb4_bin NULL def zabbix mfa_totp_secret BASE TABLE InnoDB 10 Dynamic 0 0 16384 0 32768 0 NULL 2026-01-03 11:20:45 NULL NULL utf8mb4_bin NULL def zabbix module BASE TABLE InnoDB 10 Dynamic 30 546 16384 0 0 0 NULL 2026-01-03 11:19:40 NULL NULL utf8mb4_bin NULL def zabbix opcommand BASE TABLE InnoDB 10 Dynamic 0 0 16384 0 16384 0 NULL 2026-01-03 11:19:59 NULL NULL utf8mb4_bin NULL def zabbix opcommand_grp BASE TABLE InnoDB 10 Dynamic 0 0 16384 0 32768 0 NULL 2026-01-03 11:20:00 NULL NULL utf8mb4_bin NULL def zabbix opcommand_hst BASE TABLE InnoDB 10 Dynamic 0 0 16384 0 32768 0 NULL 2026-01-03 11:20:00 NULL NULL utf8mb4_bin NULL def zabbix opconditions BASE TABLE InnoDB 10 Dynamic 0 0 16384 0 16384 0 NULL 2026-01-03 11:20:01 NULL NULL utf8mb4_bin NULL def zabbix operations BASE TABLE InnoDB 10 Dynamic 10 1638 16384 0 16384 0 NULL 2026-01-03 11:19:58 NULL NULL utf8mb4_bin NULL def zabbix opgroup BASE TABLE InnoDB 10 Dynamic 0 0 16384 0 32768 0 NULL 2026-01-03 11:20:00 NULL NULL utf8mb4_bin NULL def zabbix opinventory BASE TABLE InnoDB 10 Dynamic 0 0 16384 0 0 0 NULL 2026-01-03 11:20:20 NULL NULL utf8mb4_bin NULL def zabbix opmessage BASE TABLE InnoDB 10 Dynamic 8 2048 16384 0 16384 0 NULL 2026-01-03 11:19:58 NULL NULL utf8mb4_bin NULL def zabbix opmessage_grp BASE TABLE InnoDB 10 Dynamic 4 4096 16384 0 32768 0 NULL 2026-01-03 11:19:58 NULL NULL utf8mb4_bin NULL def zabbix opmessage_usr BASE TABLE InnoDB 10 Dynamic 0 0 16384 0 32768 0 NULL 2026-01-03 11:19:59 NULL NULL utf8mb4_bin NULL def zabbix optag BASE TABLE InnoDB 10 Dynamic 0 0 16384 0 16384 0 NULL 2026-01-03 11:19:58 NULL NULL utf8mb4_bin NULL def zabbix optemplate BASE TABLE InnoDB 10 Dynamic 0 0 16384 0 32768 0 NULL 2026-01-03 11:20:01 NULL NULL utf8mb4_bin NULL def zabbix permission BASE TABLE InnoDB 10 Dynamic 0 0 16384 0 16384 0 NULL 2026-01-03 11:20:07 NULL NULL utf8mb4_bin NULL def zabbix problem BASE TABLE InnoDB 10 Dynamic 0 0 16384 0 65536 0 NULL 2026-01-03 11:20:21 NULL NULL utf8mb4_bin NULL def zabbix problem_tag BASE TABLE InnoDB 10 Dynamic 0 0 16384 0 16384 0 NULL 2026-01-03 11:20:21 NULL NULL utf8mb4_bin NULL def zabbix profiles BASE TABLE InnoDB 10 Dynamic 0 0 16384 0 32768 0 NULL 2026-01-03 11:20:19 NULL NULL utf8mb4_bin NULL def zabbix proxy BASE TABLE InnoDB 10 Dynamic 0 0 16384 0 32768 0 NULL 2026-01-03 11:20:44 NULL NULL utf8mb4_bin NULL def zabbix proxy_autoreg_host BASE TABLE InnoDB 10 Dynamic 0 0 16384 0 0 0 NULL 2026-01-03 11:19:32 NULL NULL utf8mb4_bin NULL def zabbix proxy_dhistory BASE TABLE InnoDB 10 Dynamic 0 0 16384 0 0 0 NULL 2026-01-03 11:19:30 NULL NULL utf8mb4_bin NULL def zabbix proxy_group BASE TABLE InnoDB 10 Dynamic 0 0 16384 0 0 0 NULL 2026-01-03 11:19:45 NULL NULL utf8mb4_bin NULL def zabbix proxy_group_rtdata BASE TABLE InnoDB 10 Dynamic 0 0 16384 0 0 0 NULL 2026-01-03 11:20:44 NULL NULL utf8mb4_bin NULL def zabbix proxy_history BASE TABLE InnoDB 10 Dynamic 0 0 16384 0 0 0 NULL 2026-01-03 11:19:30 NULL NULL utf8mb4_bin NULL def zabbix proxy_rtdata BASE TABLE InnoDB 10 Dynamic 0 0 16384 0 0 0 NULL 2026-01-03 11:20:44 NULL NULL utf8mb4_bin NULL def zabbix regexps BASE TABLE InnoDB 10 Dynamic 5 3276 16384 0 16384 0 NULL 2026-01-03 11:19:29 NULL NULL utf8mb4_bin NULL def zabbix report BASE TABLE InnoDB 10 Dynamic 0 0 16384 0 49152 0 NULL 2026-01-03 11:20:37 NULL NULL utf8mb4_bin NULL def zabbix report_param BASE TABLE InnoDB 10 Dynamic 0 0 16384 0 16384 0 NULL 2026-01-03 11:20:38 NULL NULL utf8mb4_bin NULL def zabbix report_user BASE TABLE InnoDB 10 Dynamic 0 0 16384 0 49152 0 NULL 2026-01-03 11:20:39 NULL NULL utf8mb4_bin NULL def zabbix report_usrgrp BASE TABLE InnoDB 10 Dynamic 0 0 16384 0 49152 0 NULL 2026-01-03 11:20:39 NULL NULL utf8mb4_bin NULL def zabbix rights BASE TABLE InnoDB 10 Dynamic 0 0 16384 0 32768 0 NULL 2026-01-03 11:20:07 NULL NULL utf8mb4_bin NULL def zabbix role BASE TABLE InnoDB 10 Dynamic 4 4096 16384 0 16384 0 NULL 2026-01-03 11:19:16 NULL NULL utf8mb4_bin NULL def zabbix role_rule BASE TABLE InnoDB 10 Dynamic 27 606 16384 0 49152 0 NULL 2026-01-03 11:20:35 NULL NULL utf8mb4_bin NULL def zabbix scim_group BASE TABLE InnoDB 10 Dynamic 0 0 16384 0 0 0 NULL 2026-01-03 11:19:45 NULL NULL utf8mb4_bin NULL def zabbix script_param BASE TABLE InnoDB 10 Dynamic 0 0 16384 0 16384 0 NULL 2026-01-03 11:19:57 NULL NULL utf8mb4_bin NULL def zabbix scripts BASE TABLE InnoDB 10 Dynamic 3 5461 16384 0 49152 0 NULL 2026-01-03 11:19:57 NULL NULL utf8mb4_bin NULL def zabbix service_alarms BASE TABLE InnoDB 10 Dynamic 0 0 16384 0 32768 0 NULL 2026-01-03 11:20:16 NULL NULL utf8mb4_bin NULL def zabbix service_problem BASE TABLE InnoDB 10 Dynamic 0 0 16384 0 32768 0 NULL 2026-01-03 11:20:40 NULL NULL utf8mb4_bin NULL def zabbix service_problem_tag BASE TABLE InnoDB 10 Dynamic 0 0 16384 0 16384 0 NULL 2026-01-03 11:20:40 NULL NULL utf8mb4_bin NULL def zabbix service_status_rule BASE TABLE InnoDB 10 Dynamic 0 0 16384 0 16384 0 NULL 2026-01-03 11:20:40 NULL NULL utf8mb4_bin NULL def zabbix service_tag BASE TABLE InnoDB 10 Dynamic 0 0 16384 0 16384 0 NULL 2026-01-03 11:20:40 NULL NULL utf8mb4_bin NULL def zabbix services BASE TABLE InnoDB 10 Dynamic 0 0 16384 0 0 0 NULL 2026-01-03 11:19:26 NULL NULL utf8mb4_bin NULL def zabbix services_links BASE TABLE InnoDB 10 Dynamic 0 0 16384 0 32768 0 NULL 2026-01-03 11:20:08 NULL NULL utf8mb4_bin NULL def zabbix sessions BASE TABLE InnoDB 10 Dynamic 18 910 16384 0 16384 0 NULL 2026-01-03 11:20:19 NULL NULL utf8mb4_bin NULL def zabbix sla BASE TABLE InnoDB 10 Dynamic 0 0 16384 0 0 0 NULL 2026-01-03 11:19:43 NULL NULL utf8mb4_bin NULL def zabbix sla_excluded_downtime BASE TABLE InnoDB 10 Dynamic 0 0 16384 0 16384 0 NULL 2026-01-03 11:20:41 NULL NULL utf8mb4_bin NULL def zabbix sla_schedule BASE TABLE InnoDB 10 Dynamic 0 0 16384 0 16384 0 NULL 2026-01-03 11:20:41 NULL NULL utf8mb4_bin NULL def zabbix sla_service_tag BASE TABLE InnoDB 10 Dynamic 0 0 16384 0 16384 0 NULL 2026-01-03 11:20:41 NULL NULL utf8mb4_bin NULL def zabbix sysmap_element_trigger BASE TABLE InnoDB 10 Dynamic 0 0 16384 0 32768 0 NULL 2026-01-03 11:20:25 NULL NULL utf8mb4_bin NULL def zabbix sysmap_element_url BASE TABLE InnoDB 10 Dynamic 0 0 16384 0 16384 0 NULL 2026-01-03 11:20:11 NULL NULL utf8mb4_bin NULL def zabbix sysmap_shape BASE TABLE InnoDB 10 Dynamic 0 0 16384 0 16384 0 NULL 2026-01-03 11:20:25 NULL NULL utf8mb4_bin NULL def zabbix sysmap_url BASE TABLE InnoDB 10 Dynamic 0 0 16384 0 16384 0 NULL 2026-01-03 11:20:11 NULL NULL utf8mb4_bin NULL def zabbix sysmap_user BASE TABLE InnoDB 10 Dynamic 0 0 16384 0 32768 0 NULL 2026-01-03 11:20:12 NULL NULL utf8mb4_bin NULL def zabbix sysmap_usrgrp BASE TABLE InnoDB 10 Dynamic 0 0 16384 0 32768 0 NULL 2026-01-03 11:20:12 NULL NULL utf8mb4_bin NULL def zabbix sysmaps BASE TABLE InnoDB 10 Dynamic 0 0 16384 0 65536 0 NULL 2026-01-03 11:20:09 NULL NULL utf8mb4_bin NULL def zabbix sysmaps_element_tag BASE TABLE InnoDB 10 Dynamic 0 0 16384 0 16384 0 NULL 2026-01-03 11:20:37 NULL NULL utf8mb4_bin NULL def zabbix sysmaps_elements BASE TABLE InnoDB 10 Dynamic 0 0 16384 0 81920 0 NULL 2026-01-03 11:20:10 NULL NULL utf8mb4_bin NULL def zabbix sysmaps_link_triggers BASE TABLE InnoDB 10 Dynamic 0 0 16384 0 32768 0 NULL 2026-01-03 11:20:11 NULL NULL utf8mb4_bin NULL def zabbix sysmaps_links BASE TABLE InnoDB 10 Dynamic 0 0 16384 0 49152 0 NULL 2026-01-03 11:20:11 NULL NULL utf8mb4_bin NULL def zabbix tag_filter BASE TABLE InnoDB 10 Dynamic 0 0 16384 0 32768 0 NULL 2026-01-03 11:20:22 NULL NULL utf8mb4_bin NULL def zabbix task BASE TABLE InnoDB 10 Dynamic 0 0 16384 0 32768 0 NULL 2026-01-03 11:20:24 NULL NULL utf8mb4_bin NULL def zabbix task_acknowledge BASE TABLE InnoDB 10 Dynamic 0 0 16384 0 0 0 NULL 2026-01-03 11:20:25 NULL NULL utf8mb4_bin NULL def zabbix task_check_now BASE TABLE InnoDB 10 Dynamic 0 0 16384 0 0 0 NULL 2026-01-03 11:20:31 NULL NULL utf8mb4_bin NULL def zabbix task_close_problem BASE TABLE InnoDB 10 Dynamic 0 0 16384 0 0 0 NULL 2026-01-03 11:20:24 NULL NULL utf8mb4_bin NULL def zabbix task_data BASE TABLE InnoDB 10 Dynamic 0 0 16384 0 0 0 NULL 2026-01-03 11:20:25 NULL NULL utf8mb4_bin NULL def zabbix task_remote_command BASE TABLE InnoDB 10 Dynamic 0 0 16384 0 0 0 NULL 2026-01-03 11:20:24 NULL NULL utf8mb4_bin NULL def zabbix task_remote_command_result BASE TABLE InnoDB 10 Dynamic 0 0 16384 0 0 0 NULL 2026-01-03 11:20:24 NULL NULL utf8mb4_bin NULL def zabbix task_result BASE TABLE InnoDB 10 Dynamic 0 0 16384 0 16384 0 NULL 2026-01-03 11:20:25 NULL NULL utf8mb4_bin NULL def zabbix timeperiods BASE TABLE InnoDB 10 Dynamic 0 0 16384 0 0 0 NULL 2026-01-03 11:19:28 NULL NULL utf8mb4_bin NULL def zabbix token BASE TABLE InnoDB 10 Dynamic 0 0 16384 0 65536 0 NULL 2026-01-03 11:20:36 NULL NULL utf8mb4_bin NULL def zabbix trends BASE TABLE InnoDB 10 Dynamic 76 215 16384 0 0 0 NULL 2026-01-03 11:19:31 NULL NULL utf8mb4_bin NULL def zabbix trends_uint BASE TABLE InnoDB 10 Dynamic 39 420 16384 0 0 0 NULL 2026-01-03 11:19:31 NULL NULL utf8mb4_bin NULL def zabbix trigger_depends BASE TABLE InnoDB 10 Dynamic 1876 61 114688 0 180224 0 NULL 2026-01-03 11:20:03 NULL NULL utf8mb4_bin NULL def zabbix trigger_discovery BASE TABLE InnoDB 10 Dynamic 18 910 16384 0 16384 0 NULL 2026-01-03 11:20:20 NULL NULL utf8mb4_bin NULL def zabbix trigger_queue BASE TABLE InnoDB 10 Dynamic 0 0 16384 0 0 0 NULL 2026-01-03 11:19:41 NULL NULL utf8mb4_bin NULL def zabbix trigger_tag BASE TABLE InnoDB 10 Dynamic 8520 61 524288 0 327680 0 NULL 2026-01-03 11:20:20 NULL NULL utf8mb4_bin NULL def zabbix triggers BASE TABLE InnoDB 10 Dynamic 6708 549 3686400 0 1212416 0 NULL 2026-01-03 11:20:03 NULL NULL utf8mb4_bin NULL def zabbix ugset BASE TABLE InnoDB 10 Dynamic 0 0 16384 0 0 0 NULL 2026-01-03 11:19:16 NULL NULL utf8mb4_bin NULL def zabbix ugset_group BASE TABLE InnoDB 10 Dynamic 3 5461 16384 0 16384 0 NULL 2026-01-03 11:19:56 NULL NULL utf8mb4_bin NULL def zabbix user_scim_group BASE TABLE InnoDB 10 Dynamic 0 0 16384 0 32768 0 NULL 2026-01-03 11:20:43 NULL NULL utf8mb4_bin NULL def zabbix user_ugset BASE TABLE InnoDB 10 Dynamic 0 0 16384 0 16384 0 NULL 2026-01-03 11:19:57 NULL NULL utf8mb4_bin NULL def zabbix userdirectory BASE TABLE InnoDB 10 Dynamic 0 0 16384 0 0 0 NULL 2026-01-03 11:19:44 NULL NULL utf8mb4_bin NULL def zabbix userdirectory_idpgroup BASE TABLE InnoDB 10 Dynamic 0 0 16384 0 32768 0 NULL 2026-01-03 11:20:43 NULL NULL utf8mb4_bin NULL def zabbix userdirectory_ldap BASE TABLE InnoDB 10 Dynamic 0 0 16384 0 0 0 NULL 2026-01-03 11:20:41 NULL NULL utf8mb4_bin NULL def zabbix userdirectory_media BASE TABLE InnoDB 10 Dynamic 0 0 16384 0 32768 0 NULL 2026-01-03 11:20:42 NULL NULL utf8mb4_bin NULL def zabbix userdirectory_saml BASE TABLE InnoDB 10 Dynamic 0 0 16384 0 0 0 NULL 2026-01-03 11:20:42 NULL NULL utf8mb4_bin NULL def zabbix userdirectory_usrgrp BASE TABLE InnoDB 10 Dynamic 0 0 16384 0 32768 0 NULL 2026-01-03 11:20:42 NULL NULL utf8mb4_bin NULL def zabbix users BASE TABLE InnoDB 10 Dynamic 2 8192 16384 0 49152 0 NULL 2026-01-03 11:19:48 NULL NULL utf8mb4_bin NULL def zabbix users_groups BASE TABLE InnoDB 10 Dynamic 5 3276 16384 0 32768 0 NULL 2026-01-03 11:19:56 NULL NULL utf8mb4_bin NULL def zabbix usrgrp BASE TABLE InnoDB 10 Dynamic 6 2730 16384 0 49152 0 NULL 2026-01-03 11:19:56 NULL NULL utf8mb4_bin NULL def zabbix valuemap BASE TABLE InnoDB 10 Dynamic 1417 127 180224 0 262144 0 NULL 2026-01-03 11:19:52 NULL NULL utf8mb4_bin NULL def zabbix valuemap_mapping BASE TABLE InnoDB 10 Dynamic 34501 76 2637824 0 2637824 0 NULL 2026-01-03 11:20:06 NULL NULL utf8mb4_bin NULL def zabbix widget BASE TABLE InnoDB 10 Dynamic 2640 93 245760 0 81920 0 NULL 2026-01-03 11:20:27 NULL NULL utf8mb4_bin NULL def zabbix widget_field BASE TABLE InnoDB 10 Dynamic 15980 99 1589248 0 3358720 0 NULL 2026-01-03 11:20:31 NULL NULL utf8mb4_bin NULL
⇧ 203個ですね。
参考サイトの「ER図」の時から、69個の「テーブル」が増えたことになりますな...
ちなみに、「コメント」とか一切無いのよね...

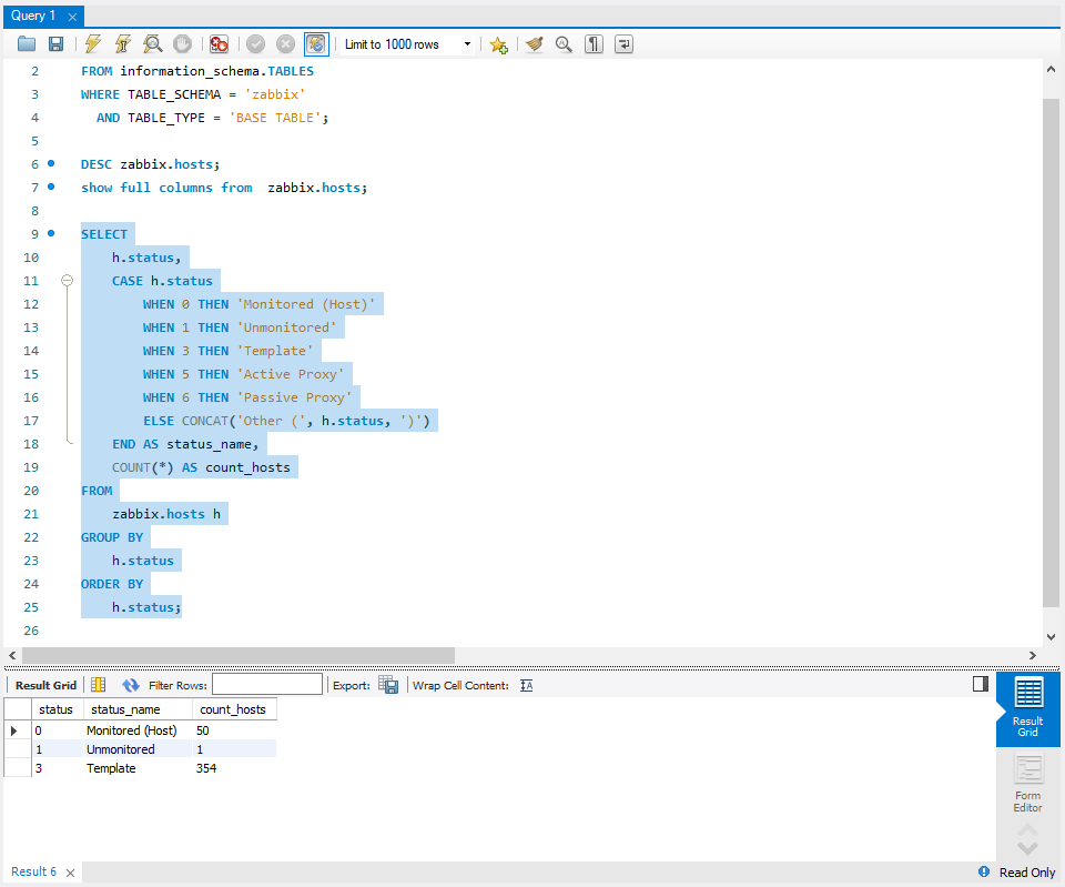
「status」という「列(カラム)」に至っては、
SELECT
h.status,
CASE h.status
WHEN 0 THEN 'Monitored (Host)'
WHEN 1 THEN 'Unmonitored'
WHEN 3 THEN 'Template'
WHEN 5 THEN 'Active Proxy'
WHEN 6 THEN 'Passive Proxy'
ELSE CONCAT('Other (', h.status, ')')
END AS status_name,
COUNT(*) AS count_hosts
FROM
zabbix.hosts h
GROUP BY
h.status
ORDER BY
h.status;

⇧ 少なくとも、3種類の値があるのだが、公式の「ドキュメント」で説明が無いのよね...
一応、
Host status:
0, HOST_STATUS_MONITORED - Host is monitored
1, HOST_STATUS_NOT_MONITORED - Host is not monitored
3, HOST_STATUS_TEMPLATE - The record is template
5, HOST_STATUS_PROXY_ACTIVE - The record is active proxy
6, HOST_STATUS_PROXY_PASSIVE - The record is passive proxy
⇧ 要望っぽい話の中で、5つの選択肢が上がってはいるが...
しつこいようだが、
⇧ 公式の「ドキュメント」には、
- 0 - (default) enabled;
- 1 - disabled.
の2つの値についてしか触れられていないのよ...
いやはや、カオス過ぎて震えるしかないのだが...
残念ながら、「Zabbix」の「データベース」の「テーブル」の「設計」は、
⇧ 上記サイト様で言うところの、「Complex」な状態にあると言っても過言ではないと思われる。
「Zabbix」の中の人だけが把握できている感じなのかね...
「暗黙知」の極みと言っても過言ではない...
「Zabbix」が利用する「データベース」の「テーブル」と向き合うのは、不毛な時間との闘いになりそうね...
毎度モヤモヤ感が半端ない…
今回はこのへんで。


